Igor Pro® 10 ships with a new plug-in (XOP) called MMI, which provides a direct connection between Micro-Manager and procedures written in Igor. Micro-Manager was originally developed at U.C. San Francisco to augment and automate image-acquisition for the microscopy software ImageJ. Micro-Manager provides control of a broad range of imaging hardware, including:
- Scientific cameras
 - Light-sources
 - Shutters
 - Filter-wheels
 - XY- and Z-axis stages
 - and more ...
 
The MMI XOP
- Acquires images from Micro-Manger directly into Igor waves, ready for post-acquisition analysis.
 - Provides high-speed, streaming acquisition from supported scientific cameras.
 - Provides direct, simultaneous HDF5 file-streaming.
 - Allows calling user-defined routines in Igor for performing real-time analysis during image-acquisition.
 - Provides a rich, consistent programming interface to the wide array of devices supported by Micro-Manager.
 - Provides an ‘abstraction layer’ to help isolate routines written as Igor procedures from the intricacies, differences, and changes in the interfaces of devices from different manufacturers.
 - Benefits from the community of contributors helping develop and refine Micro-Manager.
 - Combines the analytical and graphical power of Igor Pro with the broad support and acceptance of Micro-Manager.
 - Requires a computer running Igor Pro v.10 under Windows.
 - Requires Micro-Manager v.2.0 – previous versions are not supported.
 - Includes a sample Igor experiment illustrating how to use most of its features.
 - Does not provide a graphical user interface, beyond its sample experiment.
 - Allows users to build exactly the interfaces they want.
 
MMI Explorer
The MMI Explorer is a control panel that lets you navigate the tools and options provided by MMI and the hardware connected to your computer. You can find this panel under File Menu->Example Experiments->Imaging->MMI Demo.

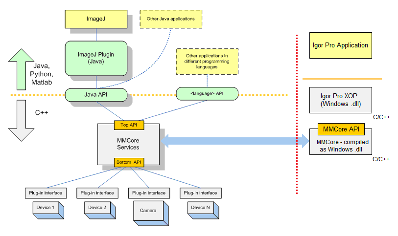
MMI Architecture

Interface between Igor Pro® and Micro-Manager.
The modules shown to the left of the red dotted line make up Micro-Manager’s normal software architecture. The MMI interface to Igor Pro is composed of the modules shown to the right of the red dotted line. (Diagram adapted from https://micro-manager.org/media/Block_diagram.gif.)
        Forum
        Support
        Gallery
Igor Pro 10
Learn More
Igor XOP Toolkit
Learn More
Igor NIDAQ Tools MX
Learn More